Скачать Bitty Engine на Windows
Описание Bitty Engine

Bitty Engine is an itty bitty Game Engine. The full featured engine is programmable in Lua and integrated with built-in editors. It keeps the nature of both engine's productivity, and fantasy computer/console's simplicity.
Features
- Programmable in Lua, an easy to learn and widely used programming language
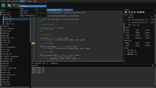
- Debugger with scope inspector, breakpoint support and stepping
- Easy to use API for resources, graphics, input, audio, and more other facilities
- Built-in libraries for File, File System, Archive, JSON, Network, etc.
- Dozens of various example projects
- Handy tools for editing sprite, map, image, text, JSON, etc.
- Project can be exported into standalone binary
Specs
- Display: defaults to 480x320 pixels, configurable to bigger, smaller or self-adaption, up to 4800x3200
- Audio: 1 BGM channel, 4 SFX channels; supports MP3, OGG, WAV, FLAC, etc.
- Font: supports Bitmap and TrueType
- Code: Lua, supports multiple source files
- Sprite: up to 1024x1024 pixels per frame, up to 1024 frames per sprite
- Map: up to 4096x4096 tiles per page
- Image: either true-colored (PNG, JPG, BMP, TGA) or paletted, up to 1024x1024 pixels per file
- Palette: 256 colors with transparency support
- Gamepad: 6 buttons for each pad (D-Pad + A/B), up to 2 players
- Keyboard and mouse: supported















