Скачать APMcounter & Crosshair на Windows
Описание APMcounter & Crosshair
APMcounter & Crosshair
Dominate your game. Track every move. Aim with precision.
APMcounter & Crosshair is a powerful, lightweight desktop tool designed for competitive gamers and streamers who demand high-performance feedback and zero-lag overlays.
Whether you're training for esports or fine-tuning your aim, APMcounter helps you improve your mechanical skill and reaction time in any game — without ever getting in your way.
FEATURES:
Real-Time APM Tracker
See your actions per minute (APM) in real time — keyboard, mouse, and scroll events are logged, visualized, and counted precisely.
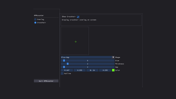
Custom Crosshair Overlay
A pixel-perfect, fully customizable crosshair that stays on top of any game. Change shape, color, thickness, gap, opacity, and more — all live.
Ultra-Light, Zero-Lag Overlay
Built with performance in mind. Minimal CPU and memory usage. No hooks, no injections — just a clean overlay that works even in borderless and windowed modes.
Intuitive Control Panel
Quickly toggle APM display, crosshair, or input indicators. Preview changes in real time. Save and load settings with ease.
Training & Analysis Tool
Improve your rhythm and consistency by tracking input patterns. Ideal for RTS, FPS, or any game where speed and precision matter.
WHO IT'S FOR
Pro and aspiring esports players
Streamers looking to display skill metrics on screen
Aim trainers, rhythm gamers, MOBA grinders, RTS masters
Gamers who want an edge — without cheating
Safe. Clean. Local.
No network access
No game hooks or injections
100% TOS-friendly
Works fully offline
PERFORMANCE-FIRST DESIGN
APMcounter & Crosshair is engineered for maximum accuracy with minimal system impact. You focus on the game — it tracks the rest.




